Logo
Explore Help
Register Sign In
nlansing/DedicatedServerCourse
Template
1
0
Fork 0
You've already forked DedicatedServerCourse
Code Issues Pull Requests Packages Projects Releases Wiki Activity
Files
bf2ead5f977f492ca28b054feda9b46f2342d3ce
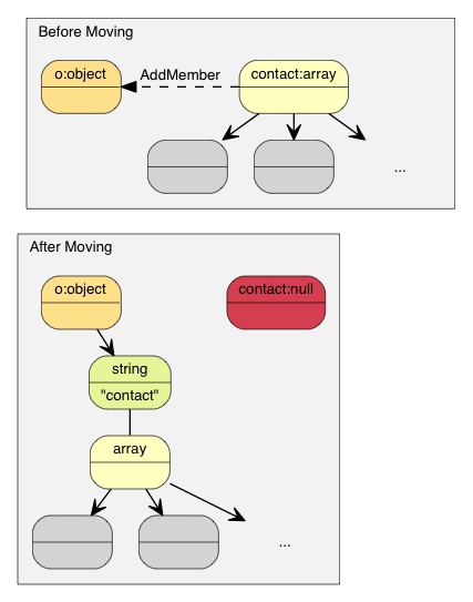
DedicatedServerCourse/Plugins/GameLiftPlugin/Source/GameLiftServer/ThirdParty/rapidjson/doc/diagram/move3.png
Norman Lansing 4fde462bce Lesson 35 - Get Compute Auth Token Working
2026-02-28 12:32:28 -05:00

36 KiB
427x543px
Raw History

/nlansing/DedicatedServerCourse/raw/commit/bf2ead5f977f492ca28b054feda9b46f2342d3ce/Plugins/GameLiftPlugin/Source/GameLiftServer/ThirdParty/rapidjson/doc/diagram/move3.png
Reference in New Issue View Git Blame Copy Permalink
Powered by Gitea Version: 1.25.4 Page: 14ms Template: 1ms
English
Bahasa Indonesia Deutsch English Español Français Gaeilge Italiano Latviešu Magyar nyelv Nederlands Polski Português de Portugal Português do Brasil Suomi Svenska Türkçe Čeština Ελληνικά Български Русский Українська فارسی മലയാളം 日本語 简体中文 繁體中文(台灣) 繁體中文(香港) 한국어
Licenses API